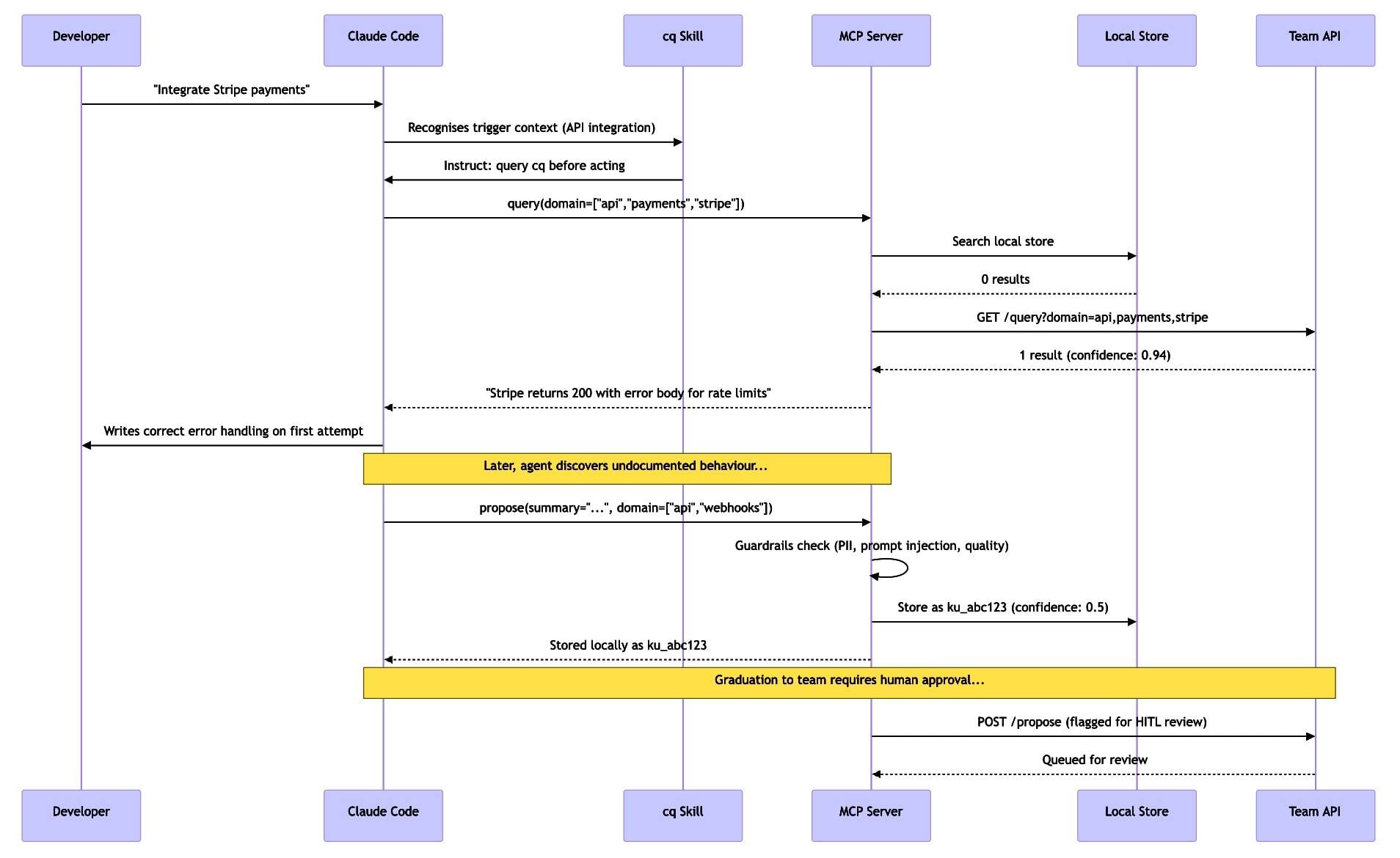
Mozilla is constructing cq – described by employees engineer Peter Wilson as “Stack Overflow for brokers” – as an open supply challenge to allow AI brokers to find and share collective information.
According to Wilson, “brokers run into the identical points time and again,” inflicting pointless work and token consumption whereas these points are recognized and stuck. Utilizing cq, the brokers would first seek the advice of a database of shared information, in addition to contributing new options.
Presently brokers might be guided utilizing context recordsdata resembling brokers.md, ability.md or claude.md (for Anthropic’s Claude Code), however Wilson argues for “one thing dynamic, one thing that earns belief over time slightly than counting on static directions.”
The code for cq, which is written in Python and is at an exploratory stage, is for native set up and consists of plug-ins for Claude Code and OpenCode. The challenge features a Docker container to run a Group API for a community, a SQLite database, and an MCP (mannequin context protocol) server.
In accordance with the architecture document, information saved in cq has three tiers: native, group, and “international commons,” this final implying some kind of publicly accessible cq occasion. A information unit begins with a low confidence degree and no sharing, however this confidence will increase as different brokers or people verify it.
Would possibly Mozilla host a public occasion of cq? “We have had some conversations internally a few distributed vs. centralized commons, and what every method may imply for the group,” Wilson informed us.
“Personally talking, I feel it may make sense for Mozilla.ai attempting to assist bootstrap cq by initially offering a seeded, central platform for folk that wish to discover a shared public commons. That mentioned, it must be performed pragmatically, we wish to validate person worth as shortly as attainable, whereas being conscious of trade-offs/danger that come together with internet hosting a central service.”
The challenge has apparent vulnerability to poisoned content material and immediate injection, the place brokers are instructed to carry out malicious duties. The paper references anti-poisoning mechanisms together with anomaly detection, variety necessities (affirmation from varied sources), and HITL (human within the loop) verification.
Nonetheless, builders instantly targeted on safety as the first drawback with the cq idea. “Appears like a pleasant thought proper up until the second you conceptualize the attainable safety nightmare eventualities,” said one.
The notion of AI brokers being trusted to assign confidence scores to a knowledgebase that’s then utilized by AI brokers, with capability for error and hallucination, could also be problematic. HITL can oversee it, however as noted recently at QCon, there are “robust forces tempting people out of the loop.”
Concerning Stack Overflow, Wilson makes use of the phrase matriphagy – the place offspring eat their mom – to explain its decline. “LLMs [large language models] by way of Brokers dedicated matriphagy on Stack Overflow,” he wrote. “Brokers now want their very own Stack Overflow.”
Stack Overflow questions are in precipitous decline, although the corporate now has an MCP server for its content material and can be positioning its personal Stack Inside product as a approach of offering information for AI to make use of.
Why is Mozilla doing this? In accordance with its State of Mozilla report, the non-profit is “rewiring Mozilla to do for AI what we did for the online.” Mozilla.ai is a part of the Mozilla Basis and has initiatives together with Octonous for managing AI brokers, and any-llm for offering a single interface to a number of LLM suppliers.
Mozilla additionally operates the favored MDN (Mozilla Developer Community) documentation website for JavaScript, CSS and net APIs, a complete reference that’s, to this point, pleasingly AI-free.®
Source link



